用路由器玩转NAS和智能组网,蒲公英X5体验

作为一个数码爱好者,总是能合理地运用一些小工具,让普通设备变得智能又好用,这不,前段时间看到网上一篇关于智能组网的教程应用文章,通过智能组网接入闲置的移动硬盘就变身成了NAS,接入普通打印机就变成了智能打印机,这就引起了我的兴趣,刚好公司里能用得上智能打印和文件共享,于是我就搞来一台蒲公英X5试试。

用路由器玩转NAS和智能组网,蒲公英X5体验

先来看下这个蒲公英X5企业级智能组网路由器,对了,它还支持WiFi6,这在企业级路由器里可是不多见的配置。这款路由器价格不高的同时,还非常容易上手,网络小白们也能轻松上手。

用路由器玩转NAS和智能组网,蒲公英X5体验

路由器的包装采用纯黑色的包装,上面只有一个LOGO,非常简约。就像是名字中的企业级一样,给人一种非常稳重的感觉。

用路由器玩转NAS和智能组网,蒲公英X5体验

打开包装,除了主机、电源,还有着防滑脚垫和挂墙用得膨胀螺丝钉,考虑的也算是非常贴心。不过这款路由器是不带网线的,回头看看它品牌的路由器,原来都不送网线了,好吧,这不算缺点啦!

用路由器玩转NAS和智能组网,蒲公英X5体验

造成路由器卡顿的原因基本就是带机量过大和发热,而这款蒲公英X5企业级智能组网路由器的处理器、内存都比较强大,带机量能达到200多台,不用担心接入设备过多导致卡顿。而散热方面,它采用的是金属外壳,不仅结实牢靠,也更加利于散热,大大增加稳定性。

用路由器玩转NAS和智能组网,蒲公英X5体验

路由器正面为黑色镜面材质,没开机前,我差点误以为是屏幕。后来才发现只有一个红黄蓝绿灯指示灯,显示它的工作状态,以及一个X5的型号logo。

用路由器玩转NAS和智能组网,蒲公英X5体验

路由器有四根很壮实的天线,我这边体验WiFi信号还是非常给力的,毕竟是企业级,还有四根天线和WiFi6加持,穿墙效果、网速的稳定性方面都很强。

用路由器玩转NAS和智能组网,蒲公英X5体验

路由器后面有着一个电源接口,一个千兆WAN口,四个千兆LAN口,一个USB3.0接口以及复位键。现在手机、电脑、平板,基本都是无线连接了,网络接口的数量也是够用了,实在不够用可以通过交换机拓展,USB接口不足的可以通过HUB来拓展。

用路由器玩转NAS和智能组网,蒲公英X5体验

底部能够看见两个壁挂孔,多种安装方式,能够很好地适配企业的空间。中间的标签介绍了路由器的大概参数以及MAC,SN码方便后续登录、设置。

用路由器玩转NAS和智能组网,蒲公英X5体验

电源适配器为12V-1.5A,与市面上大多数路由器基本一致,我这边亲测,下面接入HUB或4TB的移动硬盘供电方面都没有问题。

用路由器玩转NAS和智能组网,蒲公英X5体验

下面就开始使用这款路由器了,插上电源线,WAN口网线,硬盘连接线,希捷就可以通过手机或电脑对路由器进行设置了,路由器会自动识别联网模式,设置起来可以说非常简单。

用路由器玩转NAS和智能组网,蒲公英X5体验

路由器虽然在生活必不可少,不过平时还是比较让人忽略的存在。所以蒲公英X5企业级智能组网路由器只有一个指示灯,通过红黄蓝绿四色指示灯来显示它的工作状态。平时也不会过多吸引大家的注意力,这点,我还是非常喜欢的。

用路由器玩转NAS和智能组网,蒲公英X5体验

红黄绿蓝四色灯光分别对应联网失败、组网异常、连接互联网、一切正常的工作状态。经过简单的设置,现在已经蓝色LED灯亮起,非常方便。下面咱们就看看设置界面。当然,智能组网还是要在PC端进行操作。

用路由器玩转NAS和智能组网,蒲公英X5体验

既然是企业级,安全方面还是比较注重的。登录上去后,就会弹出首次登录修改密码的界面。

用路由器玩转NAS和智能组网,蒲公英X5体验

为了防止蹭网,和安全,设置WiFi密码是必须的,也没有过多难点。信号强度可以根据使用环境,进行节能、标准、穿墙模式,进行设置。

用路由器玩转NAS和智能组网,蒲公英X5体验

接下来测试一下WiFi信号强度,这是我的测试环境,上面标注了测试点(非专业测试,因设备、宽带不同,数值可能会不一样)

用路由器玩转NAS和智能组网,蒲公英X5体验

测试顺序为一二三测试点。因为常用5G信号,所以我也没有对2.4G测试,毕竟不是经常用,没必要上来凑篇幅。我这边是电信300MB宽带,使用标准模式,从数值上看,发挥的比较稳定。

用路由器玩转NAS和智能组网,蒲公英X5体验

为了验证是不是娱乐大师,咱们继续使用一款比专业的软件SPEEDTEST进行测试。这次信息就比较全面了。不仅数值与另一款软件接近。我们还能看见上行速度基本没有衰弱。而且没有丢包表现。而且经过一段时间的使用,那是真心非常稳定,不愧是企业级的路由器。

用路由器玩转NAS和智能组网,蒲公英X5体验

智能组网需要从本地模式切到蒲公英的网络管理平台操作,根据提示两步就能完成。第一步绑定手机号,第二步智能组网。

用路由器玩转NAS和智能组网,蒲公英X5体验

 

用路由器玩转NAS和智能组网,蒲公英X5体验

接着是添加绑定路由器,再添加软件成员,就完成了智能组网。

用路由器玩转NAS和智能组网,蒲公英X5体验

免费版的智能组网可以添加三个成员,如果有需求,还可以付费进行升级,增加捆绑设备的基数。

用路由器玩转NAS和智能组网,蒲公英X5体验

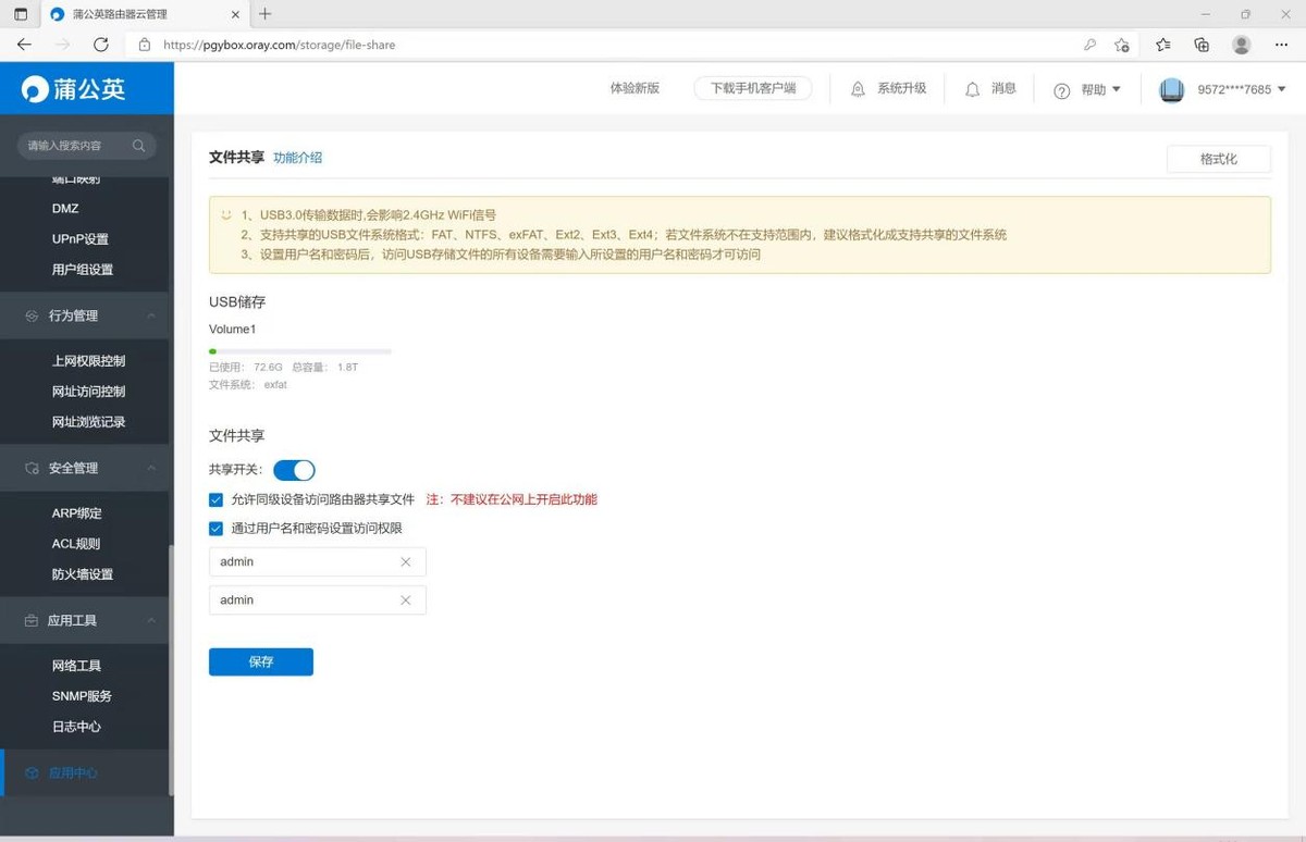
组网之后其它的功能就可以用起来了,我这边刚需网络存储,直接连接东芝4T移动机械硬盘,打开文件共享,就成了一个简单的NAS。

用路由器玩转NAS和智能组网,蒲公英X5体验

在外面需要访问NAS里的资源时,下载个蒲公英访问端软件,用软件ID和密码登录之后,就能远程访问了。

用路由器玩转NAS和智能组网,蒲公英X5体验

不仅能够访问云盘,经过设置,还能够访问网络下的主机共享的内容,对于远程办公来说,这就非常方便了。

用路由器玩转NAS和智能组网,蒲公英X5体验

云盘容量根据连接存储设备的容量而定,转发模式下有限速,但是P2P模式下是不限速的,你网络够快的话,直接就成了大水管。

用路由器玩转NAS和智能组网,蒲公英X5体验

这个速度我还是比较满意的,相比于充值后的某盘,这比飞机还快。

用路由器玩转NAS和智能组网,蒲公英X5体验

路由器内嵌软件,不仅可以搭建网络云盘,还能远程开机和运行打印。这里我添加了家里的一台老式打印机当成远程打印机。

用路由器玩转NAS和智能组网,蒲公英X5体验

没想到,只要打印机连接路由器,不管身在何处,都能轻松打印,这样今后的办公就能方便很多。

用路由器玩转NAS和智能组网,蒲公英X5体验

最后总结一下,蒲公英X5路由器价格不贵,可以挂载网络存储,远程开关机,云打印,性价比可以说相当高。不需要有专业的网络知识就能轻松设置,属实是非常方便。像我需要网络存储,还要云打印,接入一个USB-HUB就能实现了,总体来看是简单又方便。

好了,今天的分享就到这里了,咱们下期再见。

声明:该文观点仅代表作者本人,IT手机资讯系信息发布平台,仅提供信息存储空间服务。
原创

苹果手机必备,20W的口袋快充头,南卡C2来测一个

2022-2-15 18:57:04

原创

69元的小钢炮!五福一安的身材20W的功率,南卡迷你PD快充评测

2022-2-15 19:50:16

0 条回复 A文章作者 M管理员
    暂无讨论,说说你的看法吧
个人中心
购物车
优惠劵
今日签到
有新私信 私信列表
搜索